Network Availability

A10 Networks

Click here to Learn more about A10's Traffic Acceleration Technique and aFlex

BTS is proud to provide you the best in place Load Balancing Solution on behalf of A10 Networks, with the following features:

Server Load Balancing

The Thunder Series and AX Series advanced server load balancing and flexible health monitoring capabilities provide application availability and reliability. The core of A10 ADC platform covers a wide range of options for load balancing methods and health checks. Comprehensive IPv4 and IPv6 support across all models maximizes options for current and future deployment.

Key Features

Advanced Layer 4/Layer 7 Server Load Balancing

  • Fast TCP, Fast UDP, Fast HTTP, Full HTTP Proxy
  • High-performance, template-based, Layer 7 URL and URL hash switching
  • Header, URL and domain manipulation
  • Comprehensive Layer 7 application persistence support
  • aFleX technology for deep packet inspection and traffic manipulation

Comprehensive load balancing methods for server selection

  • Round Robin
  • Least Connections
  • Weighted Round Robin
  • Weighted Least Connections
  • Fastest Response

Advanced Health Monitoring to ensure servers and applications are responding as expected, and to remove unresponsive servers load balancing server pools.

Comprehensive protocol support - ICMP, TCP, UDP, HTTP, HTTPS, FTP, RTSP, SMTP, POP3, SNMP, DNS, RADIUS, LDAP, SIP TCL scriptable health check support

Network level TCP optimization to reduce unnecessary TCP connections via connection reuse, dynamic window sizing, or TCP multiplexing


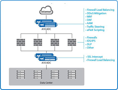
Firewall Load Balancing

Seamlessly scaling existing security solutions, providing high availability for network firewalls, A10 ADC a firewall load balancer, allows you to scale traffic across the perimeter network and optimize existing security resources.

Disaster recovery: A10 ADCs allow you to load balance pools of firewall devices to prevent downtime and access failure, with no adverse impact on user access to applications. Seamless distribution of client traffic across multiple firewall appliances for site scalability and high availability with large connection counts and improved site performance and availability to the end users.

Global Server Load Balancing (GSLB)

Global Server Load Balancing (GSLB) is popular for its disaster recovery functionality as well as for more intelligent direction of traffic for optimal site selection. A10's GSLB functionality is available in all the Thunder and AX Series Application Delivery Controller and Load Balancer products. Flexible options, seamless implementation and exceptional value complement the A10 GSLB benefits:

  • Provides data center failover and continuity
  • Optimizes multi-site deployments
  • Ensures user's Web experience is the fastest
  • Defines policy metrics with drag-and-drop GUI for ease of use and deployment
  • Includes geographic and network proximity policy metrics
  • Both DNS Proxy and DNS Server modes are supported
  • Run local traffic management and global traffic management on the same appliance


    CONTACT US

  • +974-4427 5527
  • info@btsqatar.com

    FOLLOW US ON SOCIAL MEDIA

© 2015 BTS Qatar® All Rights Reserved | Privacy Policy | Legal